Téléchargé 63 fois
Vote des utilisateurs


Détails
Éditeur : Softbuilder
Licence : Freeware
Mise en ligne le 9 janvier 2020
Plate-forme :
Windows
Langue : Anglais
Référencé dans
Navigation
ERBuilder Data Modeler
ERBuilder Data Modeler
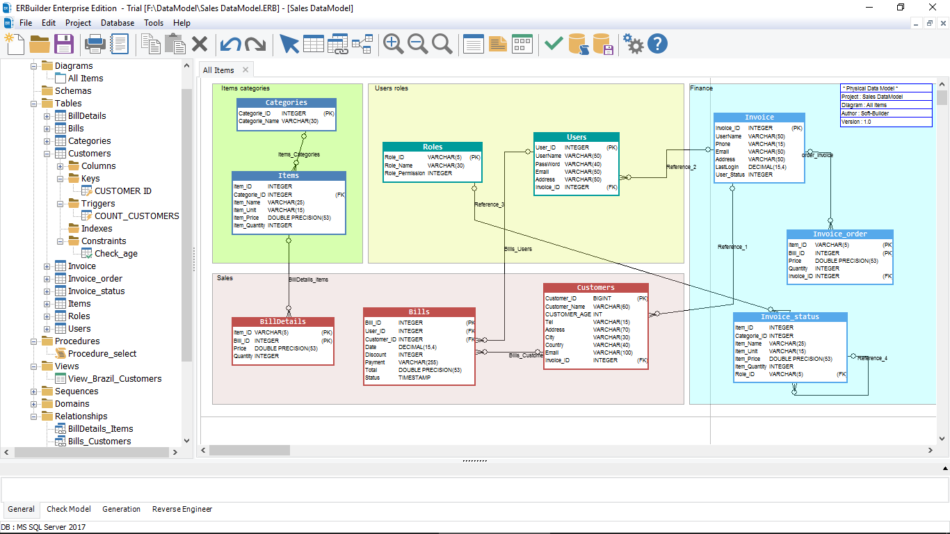
L'outil de modélisation de données ERBuilder permet aux développeurs de bases de données d'effectuer une conception graphique à l'aide de diagrammes entité-association, et il génère automatiquement des bases de données SQL. Il permet également aux développeurs de déployer facilement des bases de données en leur proposant un environnement visuel de modélisation de données. ERBuilder réduit les erreurs dans le développement des bases de données, tout en améliorant la productivité et en simplifiant la modélisation des données. Les SGBD supportés sont:
- Oracle
- MySQL
- Microsoft SQL Server
- PostgreSQL
- SQLite
- Firebird
- Microsoft Azure SQL Database
- Amazon Redshift
Nos ressources disponibles
Developpez.com décline toute responsabilité quant à l'utilisation des différents éléments téléchargés.